Home » Developing U++ » Releasing U++ » deb packages don't update user sources properly
|
|
| Re: deb packages don't update user sources properly [message #32343 is a reply to message #32340] |
Tue, 10 May 2011 10:32   |
|
|
| jibe wrote on Tue, 10 May 2011 09:47 | Hi,
I updated to the last built (3409). I obtain a "synchronize" dialog box, with all files to add/update/delete. Good ! But the problem is that it wants to delete all my apps and tests, even in the MyApps folder
Could you add some check box to choose "(un)select all files to be deleted" ? It could do that globally, or better folder by folder. Globally would be already very usefull : I cannot uncheck manually hundreds of files that I want to keep !
|
Hi Jibe,
That is weird, it shouldn't touch the stuff in MyApps... I will have a look at it ASAP.
The "select all files" actions are good idea, I'll try to implement it soon.
Best regards,
Honza
|
|
|
|
|
|
|
|
|
|
| Re: deb packages don't update user sources properly [message #32371 is a reply to message #26255] |
Fri, 13 May 2011 12:43   |
|
|
The thing is that for the updater to detect changes, the local source tree must be kept clean. If you add another directories in there, and they are missing in the system-wide sources (in /usr/share/upp), the updater thinks they were removed from U++ and suggest to delete them (quite correctly). I have been lately working on some improvements in the detection which might solve this, at least partialy, but it is not in state to be commited safely just yet.
I think I will also add some sort of "ignore pattern", so you could mark files/directories to be ignored by the update mechanism. That is probably the best universal solution I can think of.
Honza
|
|
|
|
| Re: deb packages don't update user sources properly [message #32381 is a reply to message #32368] |
Sat, 14 May 2011 15:53   |
 |
jibe
Messages: 294 Registered: February 2007 Location: France
|
Experienced Member |
|
|
Hi,
| mr_ped wrote on Fri, 13 May 2011 12:19 | To recompile all is anyway a very good idea, after core sources are updated. So deleting "out" is a good thing.
|
Yes... and No ! This obliges to recompile all libraries, when maybe there is changes only in one or two test programs in the bazaar...
| dolik.rce wrote on Fri, 13 May 2011 12:43 | The thing is that for the updater to detect changes, the local source tree must be kept clean.
|
Yes. And it's true that I installed all from scratch some monthes ago, and since this time I just copied the /usr/share/upp to my upp local directory and never deleted anything... This could be the reason why there is so many things to delete...
| dolik.rce wrote on Fri, 13 May 2011 12:43 | I think I will also add some sort of "ignore pattern", so you could mark files/directories to be ignored by the update mechanism. That is probably the best universal solution I can think of.
|
Yes, I think that it's a very good idea !
|
|
|
|
| Re: deb packages don't update user sources properly [message #32437 is a reply to message #32381] |
Tue, 17 May 2011 19:28   |
|
|
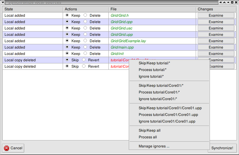
Just committed a code bringing following changes to the source updater part of theide:- better algorithm for analyzing source changes
- ability to ignore certain files/directories (using globbing patterns)
- ability to set actions for entire directories, instead only on file level
I am pretty sure I didn't test all the possible situations and scenarios that can happen, there is just too many combinations... The most common situations I tested seem to work well, so hopefully this change won't break anything 
To access the features, just update as before. You will find a new context menu in "Synchronize local sources" window, it should be pretty obvious what each entry does If not, experiment
A picture for reference:

The ignore patterns are implemented using PatternMatch function, so if you want more details on the allowed globbing patterns, read the documentation 
Best regards,
Honza
-
Attachment: sync.png
(Size: 65.58KB, Downloaded 780 times)
|
|
|
|
|
|
|
|
| Re: deb packages don't update user sources properly [message #32598 is a reply to message #32588] |
Thu, 26 May 2011 19:45  |
|
|
| jibe wrote on Thu, 26 May 2011 11:02 | Just one little thing : after changing something with the context menu, we go at the top of the list... Better if we can stay in place, but maybe it's too difficult to do for something not very important...
|
I agree, it was annoying It should be fixed in 3462, but I'm not really happy with the solution, so if anyone knows better suggestions are welcome 
Honza
|
|
|
|
Goto Forum:
Current Time: Sun Feb 01 07:04:54 CET 2026
Total time taken to generate the page: 0.56492 seconds
|