|
|
|
Home » Developing U++ » U++ Developers corner » Has "file index" any fans?
|
|
| Re: Has "file index" any fans? [message #18615 is a reply to message #18614] |
Sun, 12 October 2008 09:26   |
chickenk
Messages: 171 Registered: May 2007 Location: Grenoble, France
|
Experienced Member |
|
|
In my opinion, here are 2 functionalities in File Index that would be good to find in the new browser (which is really, really great by the way):
1. Shortcuts to set the focus on the "search in scope" and "search type or header" fields, like F12 was set for File index search. Furthermore, I just noticed while trying that if the File index pane is closed, pressing F12 does not make it appear and set the focus. That would be a really pleasant behaviour, and for the browser as well of course.
2. In the file index, when the focus is on the search field,the behaviour is nice: I can navigate within results with up and down arrows, and press Enter to let the code editor go to the symbol definition. That is not the case (yet) in the browser pane, and that would be really nice. I found myself adding new lines instead of going to the symbol, because I was addicted and used to using this functionality from File index.
If I can found these in Browser++, then actually File Index will be obsoleted IMHO.
My 2 cents...
regards,
Lionel
|
|
|
|
| Re: Has "file index" any fans? [message #18617 is a reply to message #18615] |
Sun, 12 October 2008 10:55   |
 |
mirek
Messages: 14285 Registered: November 2005
|
Ultimate Member |
|
|
| chickenk wrote on Sun, 12 October 2008 03:26 | In my opinion, here are 2 functionalities in File Index that would be good to find in the new browser (which is really, really great by the way):
1. Shortcuts to set the focus on the "search in scope" and "search type or header" fields, like F12 was set for File index search. Furthermore, I just noticed while trying that if the File index pane is closed, pressing F12 does not make it appear and set the focus. That would be a really pleasant behaviour, and for the browser as well of course.
|
BTW, I have added third field, "Find", that searches across all scopes. The shortcut key was planned to go there...
| Quote: |
2. In the file index, when the focus is on the search field,the behaviour is nice: I can navigate within results with up and down arrows, and press Enter to let the code editor go to the symbol definition. That is not the case (yet) in the browser pane, and that would be really nice. I found myself adding new lines instead of going to the symbol, because I was addicted and used to using this functionality from File index.
|
The only problem of this is that we have now two lists to deal with (scope + items in the scope).
Well, maybe the right solution is to add "<current file>" to the scope, then stay there for F12?
Any further ideas are welcome.
Mirek
|
|
|
|
| Re: Has "file index" any fans? [message #18620 is a reply to message #18614] |
Sun, 12 October 2008 15:48   |
captainc
Messages: 278 Registered: December 2006 Location: New Jersey, USA
|
Experienced Member |
|
|
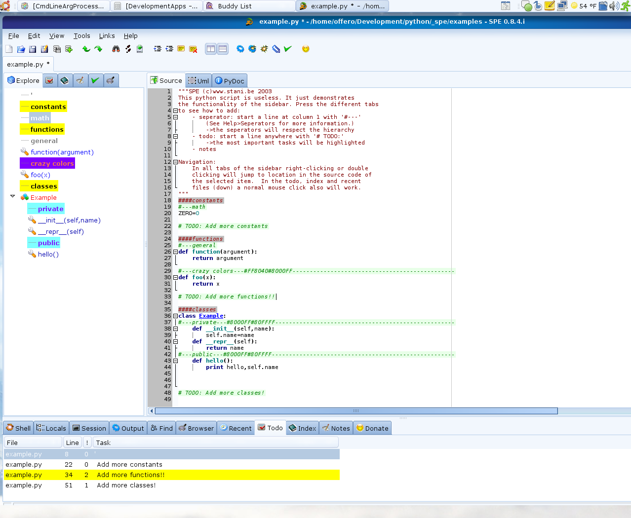
I like the idea of being able to see at a glance what is in the current file and the order that it is in, but I think it should be changed to look more like the new Ctrl+N area. Also, currently, it references commented out code.
One thing that would be useful is doing something like SPE (Stani's Python Editor) that allows you to look at a list of what is in the current file, but that list has custom formatting that you can put in for your reference.
For example, inserting a code line like this:
Would create a line in the File Index list that is colored light blue and contains the message My Comment
Would color the line some predefined color and create bold and italicized text with the todo message.
Might create a horizontal ruler in the list
See attached screenshot...
-
Attachment: spe.png
(Size: 206.49KB, Downloaded 349 times)
[Updated on: Sun, 12 October 2008 15:52] Report message to a moderator
|
|
|
|
|
|
|
|
|
|
|
|
|
|
|
|
|
|
|
|
|
|
|
|
| Re: Has "file index" any fans? [message #18883 is a reply to message #18851] |
Thu, 30 October 2008 14:52   |
Mindtraveller
Messages: 917 Registered: August 2007 Location: Russia, Moscow rgn.
|
Experienced Contributor |

|
|
Excuse if it is not right place.
A little idea about improving navigator usability. I`m talking about top navigator pane - where all types and headers are situated.
After using it for a limited time I found inconvenient that my package` classes and types are mixed with a huge amount of classes and types from U++ packages like Core.
I propose dividing topmost pane. I mean make two panes one below another. One pane contains my package types, and other contains everything from "base" packages included.
As alternative we could have a "filter" switch button, which will be in pushed state by default. This will show my package types only. If one clicks it - all the types will be displayed.
[Updated on: Thu, 30 October 2008 14:52] Report message to a moderator
|
|
|
|
|
|
|
|
|
|
|
|
|
|
Goto Forum:
Current Time: Thu Mar 05 03:41:50 CET 2026
Total time taken to generate the page: 0.05281 seconds
|
|
|