|
|
|
Home » Community » Newbie corner » Installation Problem in OpenSUSE Tumbleweed (Installation failed)
| Installation Problem in OpenSUSE Tumbleweed [message #45711] |
Mon, 28 December 2015 09:57  |
|
|
Hello *,
I downloaded upp-x11-src-9251.tar.gz and tried to install on OpenSUSE linux. I ran "make" while I find "umk" executable file was produced and showed one warning message "gmake[1]: Leaving directory '/home/vega/upp-x11-src-9251/uppsrc'
cp: cannot stat 'uppsrc/ide.out': No such file or directory".
I also find that theIDE was not produced. The folder "uppsrc" contains "umk.out" only.
I am a beginner to use this application. Please kindly help me.
Thanks
|
|
|
|
| Re: Installation Problem in OpenSUSE Tumbleweed [message #45712 is a reply to message #45711] |
Mon, 28 December 2015 20:07   |
|
|
Hi vegaonline,
Welcome to the forum 
vegaonline wrote on Mon, 28 December 2015 09:57I am a beginner to use this application. Please kindly help me.
I'd recommend you to first try the prebuilt rpm packages for OpenSuSE Tumbleweed. It is simpler and faster 
You can find them at OBS, here. You can also add this repository to your system to get freshly updated packages every day. Unfortunately, I don't know how exactly would you do that, but little googling ("adding custom repository to tumbleweed" or something like that) should give you some hints.
Best regards,
Honza
|
|
|
|
| Re: Installation Problem in OpenSUSE Tumbleweed [message #45713 is a reply to message #45712] |
Mon, 28 December 2015 20:43   |
|
|
Hi!
Thanks a lot for the advice. I inspected "upp.spec" file and found that "libnotify-devel" was not installed. After installing through zypper, I tried to run make again and voila, I got both "umk" and "theide". My fault was that I did not read "upp.spec" file carefully before. Now I am able to run "theide".
However, while I am learning with a test code shown in "HelloWorld", I am able to compile it successfully, while I find build problem as it is unable to find "upp" related libs. I tried to add library path in "setup/Build method", yet in vain. Can you kindly advise on this aspect?
I am sorry for asking too many silly questions.
Best,
|
|
|
|
| Re: Installation Problem in OpenSUSE Tumbleweed [message #45714 is a reply to message #45713] |
Tue, 29 December 2015 07:28   |
|
|
vegaonline wrote on Mon, 28 December 2015 20:43Thanks a lot for the advice. I inspected "upp.spec" file and found that "libnotify-devel" was not installed. After installing through zypper, I tried to run make again and voila, I got both "umk" and "theide". My fault was that I did not read "upp.spec" file carefully before. Now I am able to run "theide". Good to hear you figured it out 
vegaonline wrote on Mon, 28 December 2015 20:43However, while I am learning with a test code shown in "HelloWorld", I am able to compile it successfully, while I find build problem as it is unable to find "upp" related libs. I tried to add library path in "setup/Build method", yet in vain. I'm not sure I understand what you mean by "upp related libs". Can you post the full output with the errors?
Honza
|
|
|
|
| Re: Installation Problem in OpenSUSE Tumbleweed [message #45717 is a reply to message #45714] |
Tue, 29 December 2015 12:31   |
|
|
I wanted to run my first U++ code with "theide".
I ran the code shown in "Getting started" as
// -- example --
#include <iostream>
int main(){
char dummy;
std::cerr << "Hello, platform! " << std::endl;
std::cin >> dummy;
}
// -- example --
is compiled and ran correctly as it should be. However, as I wanted to test the first code in the GUI Tutorial as
#include <CtrlLib/CtrlLib.h>
using namespace Upp;
GUI_APP_MAIN {
PromptOK("Hello world");
}
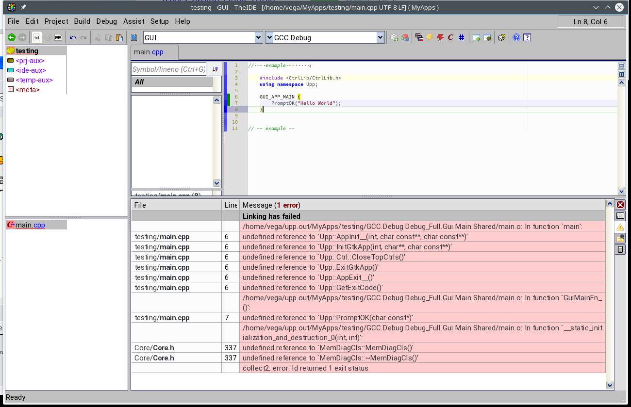
the compilation failed to link libraries. I am getting the error reporting undefined references as shown in the attached figure

It means there is a path problem related to headers. May be I could not configure theide. I am running "~/theide".
Please advise.
Best,
Abhijit
|
|
|
|
| Re: Installation Problem in OpenSUSE Tumbleweed [message #45718 is a reply to message #45717] |
Tue, 29 December 2015 13:31   |
 |
Klugier
Messages: 1116 Registered: September 2012 Location: Poland, Kraków
|
Senior Contributor |
|
|
Hello vegaonline,
It seems that you didn't append Upp graphics module to your main package "testing". You can do this simply by clicking on it with right mouse button. Then you should see context menu of package. All you need to do is select 'Add package to testing' option. After that you should see dialog with packages that you can add. Find CtrlLib* and press OK. I attached screenshot that presents package context menu:

Alternatively, you can create clean GUI main package with special creator. On TheIDE launch or while selecting main package (File -> Set main package..) press "New package" button (It is located on the bottom of the dialog). Then in creator select "Ctrl Application with main window". All GUI realted module should be attached in your new main package.
* PromptOK function is located in this module
P.S.
You can change font size of code editor by pressing ctrl and turning the mouse wheel. For some reason in your installation it is definitely too small.
Sincerely,
Klugier
U++ - one framework to rule them all.
[Updated on: Tue, 29 December 2015 13:33] Report message to a moderator
|
|
|
|
| Re: Installation Problem in OpenSUSE Tumbleweed [message #45719 is a reply to message #45718] |
Tue, 29 December 2015 14:34  |
|
|
Hi !
THANKS A LOT. Now I can run it.
Yes! Now it is running. Actually the tutorial is a bit scattered for beginner like me. A simple tutorial starting from downloading through build processes and then complete steps for "Hello World" GUI is required.
It's a great tool.
Wish Happy New Year to ALL.
BEST
ABHIJIT
|
|
|
|
Goto Forum:
Current Time: Thu Mar 05 06:41:47 CET 2026
Total time taken to generate the page: 0.01033 seconds
|
|
|