|
|
|
Home » Developing U++ » Android » Android builder
|
|
|
|
|
|
|
|
|
|
|
|
| Re: Android builder [message #44871 is a reply to message #44852] |
Sun, 12 July 2015 00:15   |
 |
Klugier
Messages: 1116 Registered: September 2012 Location: Poland, Kraków
|
Senior Contributor |
|
|
Hello koldo,
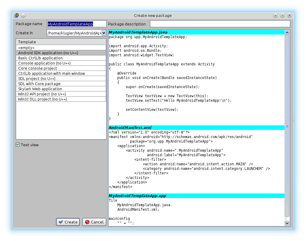
"Hello world!" example is on the upp trunk (trunk/examples). It name is "AndroidMath".
The example is on the site. Below is links to them: (for some reasons java files are still not visible):
AndroidMath - Main package that shows how to mix Java & C++ in Android project. It also shows how android project structure works with TheIDE.
AndroidMathUtility - pure C++ supportive package.
Please notice that this example doesn't use any upp components only standard c++ library.
Moreover android builder configuration is also written. You can find it in the latest upp version (Help -> "Working with Android builder"). I wish it will be available on upp site.
Sincerely,
Klugier
U++ - one framework to rule them all.
[Updated on: Sun, 12 July 2015 00:19] Report message to a moderator
|
|
|
|
|
|
|
|
|
|
|
|
|
|
|
|
|
|
|
|
| Re: Android builder [message #46038 is a reply to message #46034] |
Sun, 21 February 2016 20:53   |
 |
Klugier
Messages: 1116 Registered: September 2012 Location: Poland, Kraków
|
Senior Contributor |
|
|
Hello Max,
I will tell you the truth. I was working on Android Builder during my studies and it is my Master Thesis So, the whole architecture is well documented (around 40 - 50 pages), but only in Polsih. Current status is well described in this topic and in attached links. The best way to test Android Builder is to configure build method and build Android Math example.
What should be done in the future?
- Improvement in IDE infrastructure (reading logs from device via "adb logcat", bugging through jdb, ndk-gdb etc.)
- Improvement in Android Builder - support for unit tests - should speed up development process (We need some kind of TDD)
- TheIDE should be able to launch App directly in emulator
- Gradle integration (I think we should use some kind of Java make - for example Qt uses Ant). Currently we compiling Java sources in single thread.
- Porting Core (It shouldn't be hard - I ran it with simply commenting code - but some things may need improvements like language support!!!)
- Writing GUI back-end for Android (How should we implemented Android activities???)
- Implement native drawing through canvas or OpenGL ES
- OpenGL ES supprot
- Ultimate++ should support GUI containers like Grids, LineralLayout etc.
- Android high DPI support (I think It shouldn't be hard too implemented due to current changes in Draw) - Smart-phones with 4k display 
- JNI support we need to call Java code from cpp and vice versa.
- Probably a lot of more things that I forgot to enumerate.
Optional tasks:
- Support for things like accelerometer, video camera etc (Optional).
As you can see U++ with Android is huge project. And it will require a lot of time. That I actually do not have. Currently I am working as a full-time developer in one of local company. But If someone or a company wants to pay for my Job on Android Builder and Android upp integration - I'm open to suggestions. Even if it would be one day per week.
Currently I am posting small patches like Xml indent support for IDE:
- http://www.ultimatepp.org/redmine/issues/1353#change-2790 (Should be usfull for editing Android manifest file )
P.S.
If you want more information we can talk on Skype.
Sincerely,
Klugier
U++ - one framework to rule them all.
|
|
|
|
|
|
| Re: Android builder [message #46408 is a reply to message #46041] |
Sat, 07 May 2016 22:25   |
 |
Klugier
Messages: 1116 Registered: September 2012 Location: Poland, Kraków
|
Senior Contributor |
|
|
Hello all,
I manage to compile Core on Android (small fixes are required - http://www.ultimatepp.org/redmine/issues/1304). Please notice, that this changes are not merged into trunk. Of course I ran several of Core functionality like HttpRequest. Small screen-shot from device (www.ultimatepp.org page was downloaded via HttpRequest):

I plan that initial version of Core for Android should be available in 2016.1 upp release.
Sincerely and thanks for support,
Klugier
U++ - one framework to rule them all.
[Updated on: Sat, 07 May 2016 22:27] Report message to a moderator
|
|
|
|
| Re: Android builder [message #47807 is a reply to message #46408] |
Sat, 01 April 2017 19:04  |
 |
Klugier
Messages: 1116 Registered: September 2012 Location: Poland, Kraków
|
Senior Contributor |
|
|
Hello,
The good news from the Android sandbox is that our builder support BLITZ technology for both POSIX and Windows.
Sincerely,
Klugier
U++ - one framework to rule them all.
|
|
|
|
Goto Forum:
Current Time: Thu Mar 05 20:52:18 CET 2026
Total time taken to generate the page: 0.07201 seconds
|
|
|